Модуль SVR-525

Интерфейсы

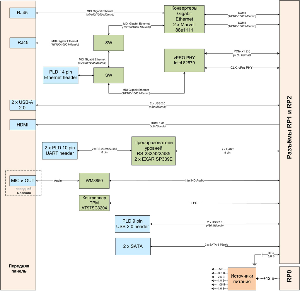
Передняя панель:
  • 2 × MDI Gigabit Ethernet RJ45
  • 2 × USB 2.0
  • 2 × HDMI 1.3a
  • HD Audio
Разъём VPX (RP1):
  • 2 × Gigabit Ethernet SGMII
  • 2 × SATA 6 Гбит/с
  • PCI Express x1
  • 4 × USB 2.0
  • LPC
  • RTC
Разъём VPX (RP2):
  • 2 × HDMI 1.3a
  • 2 × RS-232/RS-422/RS-485 (8 конт.)
  • HD Audio
Разъёмы на плате модуля:
  • Gigabit Ethernet (PLD) 14 конт.
  • 2 × RS-232/RS-422/RS-485 (8 конт.) (PLD) (10 конт.)
  • 2 × USB 2.0 (PLD) (9 конт.)
  • 2 × SATA 6 Гбит/с

Технические характеристики

Интерфейсы модуля

  • 2 × Gigabit Ethernet
  • 2 × SATA 6 Гбит/с
  • 2 × RS-232/422/485
  • 4 × USB 2.0
  • Графический интерфейс HDMI 1.3a
  • Звуковой интерфейс Intel HD Audio

Интерфейсные контроллеры

  • Конвертеры SGMII — Gigabit Ethernet 2 × Marvell 88e1111: 2 × Gigabit Ethernet (MDI) на передней панели
  • Преобразователь уровней 2 × SP339E: преобразование 2 × UART (8 конт.) в 2 × RS-232/422/485 (8 конт.) на плате
  • Контроллер Intel vPRO WG82579LM: реализация технологии Intel vPRO через разъём RJ45 на передней панели
  • Контроллер TPM Atmel AT97SC3204: реализация криптопроцессора на плате модуля

Разъёмы на передней панели

  • Ревизия 1.0 (rev 1.0):
    • 1 × HDMI: графический интерфейс HDMI;
    • 1 × RJ45: 2 × Gigabit Ethernet (MDI);
    • 2 × USB: 2 × USB 2.0;
    • 3,5 мм микрофонный вход (MIC) и линейный аудио выход (OUT): звуковой интерфейс Intel HD Audio (при установленном мезонине).
  • Ревизия 3.0 (rev 3.0):
    • 1 × HDMI: графический интерфейс HDMI;
    • 1 × RJ45: 2 × Gigabit Ethernet (MDI);
    • 2 × USB: 2 × USB 2.0;
    • 2 × RS-232/422/485.

Разъёмы на плате модуля

  • 2 × SATA: SATA 6 Гбит/с
  • 2 × PLD header (10 конт.): 2 × RS-232/422/485
  • PLD header (14 конт.): возможность вывода канала Gigabit Ethernet (MDI) с поддержкой технологии Intel vPRO
  • CWF-4 (4 конт.): питание жёстких дисков SATA

Соответствие стандартам

  • ANSI/VITA 46.0-2013 VPX Base Standard
  • ANSI/VITA 46.10-2009 (R2015) RTM for VPX
  • ANSI/VITA 65-2010 (R2012) OpenVPX System Standard

Поддержка ОС

  • Microsoft Windows 7/8.1/10, Embedded Standard 7/8.1, Server 2008 R2 SP1/2012/2012 R2
  • QNX Neutrino RTOS 6.5.0/6.6.0
  • ЗОСРВ «Нейтрино» (КПДА.10964-01)
  • Astra Linux Special Edition 1.5
  • Защищённая ОС «Заря»
  • МСВС 3.0 ФЛИР.80001-16 изм. №3
  • Linux (c версией ядра 4.2.0 и выше) (Поддержка других ОС уточняется отдельно)

Разъём VPX

  • Разъём P0:
    • линия питания +12 В.
  • Разъём P1:
    • 2 × SGMII;
    • 2 × SATA 6 Гбит/с;
    • 1 × PCIe x1;
    • 1 × LPC;
    • 4 × USB 2.0;
    • Напряжение питания +3 В от элемента CR2032 для часов модуля SVP-524 ревизия 2.1.
  • Разъём P2:
    • 1 × HDMI 1.3a;
    • 2 × UART (8 конт.);
    • Intel HD Audio.

Энергопотребление

  • До 12 Вт (без учета внешних жёстких дисков)

Условия эксплуатации

  • Охлаждение: воздушное
  • Диапазон рабочих температур: коммерческий (0...+50 °С) или индустриальный (−40...+85 °С)
  • Температура хранения: −40...+85 °С
  • Влажность: 10–95 % без конденсата
  • Возможность нанесения влагозащитного покрытия для жёстких условий

Размеры

  • Форм-фактор: VPX 3U
  • Размеры: 83,13 × 129,36 × 25,06 мм


Назад в раздел