Модуль SCB-505

Технические характеристики

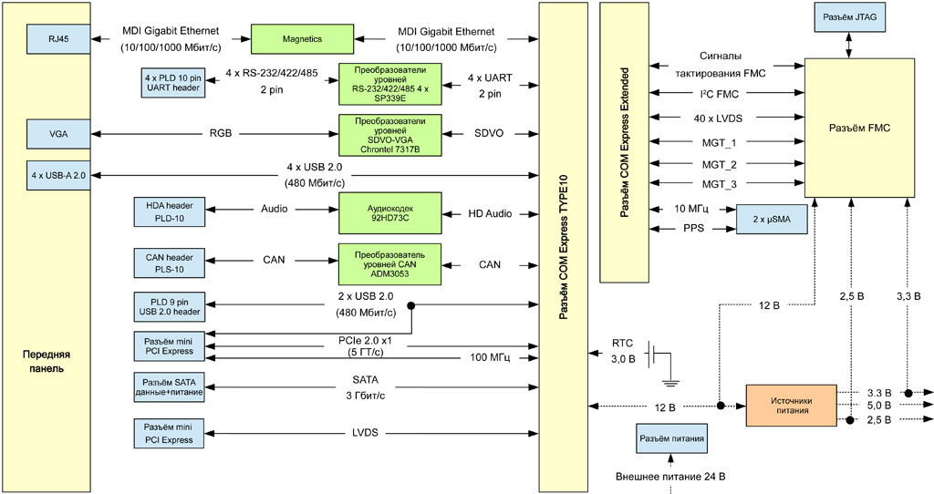
Интерфейсные контроллеры

  • Конвертер SDVO — VGA Chrontel 7317B: преобразование 1 × SDVO в 1 × RGB, выведенный на разъём DB15 передней панели
  • Преобразователи уровней 4 × SP339E+: преобразование 4 × UART (2 конт.) в 4 × RS-232/422/485 (2 конт.) на плате
  • Преобразователь уровней CAN ADM3053: преобразование протокола CAN для вывода в разъём на плате
  • Аудио кодек 92HD73C: преобразование звукового интерфейса Intel HD Audio в стандартные аудиовыходы «MIC» и «OUT» на передней панели

Разъёмы на передней панели

  • 1 × DB15: графический интерфейс VGA
  • 1 × RJ45: 1 × Gigabit Ethernet (MDI)
  • 4 × USB: 4 × USB 2.0
  • 4 × DB9: 2 × RS-232/422/485
  • 3,5 mm MIC и OUT: звуковой интерфейс Intel HD Audio

Разъёмы на плате модуля

  • 1 × SATA (данные + питание): SATA 3 Гбит/с
  • 4 × PLD (10 конт.): 4 × RS-232/422/485
  • 1 × PLD (9 конт.): 2 × USB 2.0
  • 1 × FTS-115: 1 × LVDS (для графического дисплея с интерфейсом LVDS)
  • 1 × PLD (10 конт.): звуковой интерфейс Intel HD Audio
  • 1 × PLD (10 конт.): 1 × CAN
  • 1 × JTAG: 1 × JTAG c субмодуля FMC
  • 2 × μSMA: PPS сигнал и сигнал 10 МГц
  • 1 × PLD (4 конт.): 4 I/O сигнала
  • Разъём питания DJK-02A: питание +24 В
  • Опционально при отсутствии SSD:
    • 1 × Mini-PCIe: 1 × PCIe x1;
    • 1 × SIM socket: интерфейс SIM-карты.

Разъёмы JTAG

  • Отладочный порт для интерфейса JTAG IEEE 1149.1 с уровнями 2,5 В для модуля FIOCOM и субмодуля FMC

Соответствие стандартам

  • PICMG COM.0 R2.1 COM Express Module Base Specification
  • ANSI/VITA 57.1-2010 FPGA Mezzanine Card (FMC) Standard

Интерфейсы разъёма FMC

  • Интерфейсы разъёма «Extended»
  • 1 × JTAG IEEE 1149.1 с уровнями 2,5 В
  • Шины питания: +12, 5 и 3,3 В

Интерфейсы разъёма COM Express «Type 10»

  • 1 × Gigabit Ethernet (MDI)
  • 1 × SATA 3 Гбит/с
  • 6 × USB 2.0
  • 4 × UART (2 конт.)
  • 1 × PCIe x1
  • Графические интерфейсы LVDS и SDVO
  • Аудио интерфейс Intel HD Audio
  • 1 × CAN
  • Напряжение питания +3 В от элемента CR1632 для часов модуля FIOCOM
  • Шина питания +12 В

Интерфейсы разъёма COM Express «Extended»

  • 40 дифференциальных двунаправленных пар LVDS, включая 4 линии входного глобального тактирования FPGA, либо 84 линий ввода/вывода LVCMOS 2,5 В (конфигурируются в FPGA)
  • 3 дуплексных последовательных приемопередатчика GTP Spartan-6 (RX AC-coupled)
  • Два выходных тактовых сигнала LVDS опорного генератора 125 МГц
  • Входной сигнал LVDS вспомогательного тактирования приёмопередатчиков GTP Spartan-6
  • Сигнал статуса конфигурации FPGA
  • Шина питания +2,5 В (не более 0,5 А)

Энергопотребление

  • Потребляемая мощность несущего модуля: до 40 Вт (без учета внешнего жёсткого диска и установленного субмодуля FMC)
  • Распределение потребляемой мощности по линиям питании +12 В: до 3 А (36 Вт)
  • Питание от сети +24 В

Условия эксплуатации

  • Охлаждение: воздушное
  • Диапазон рабочих температур: коммерческий (0...+50 °С) или индустриальный (−40...+85 °С)
  • Температура хранения: −40...+85 °С
  • Влажность: 10–95 % без конденсата

Размеры

  • Размеры платы: 172 × 127 мм


Назад в раздел