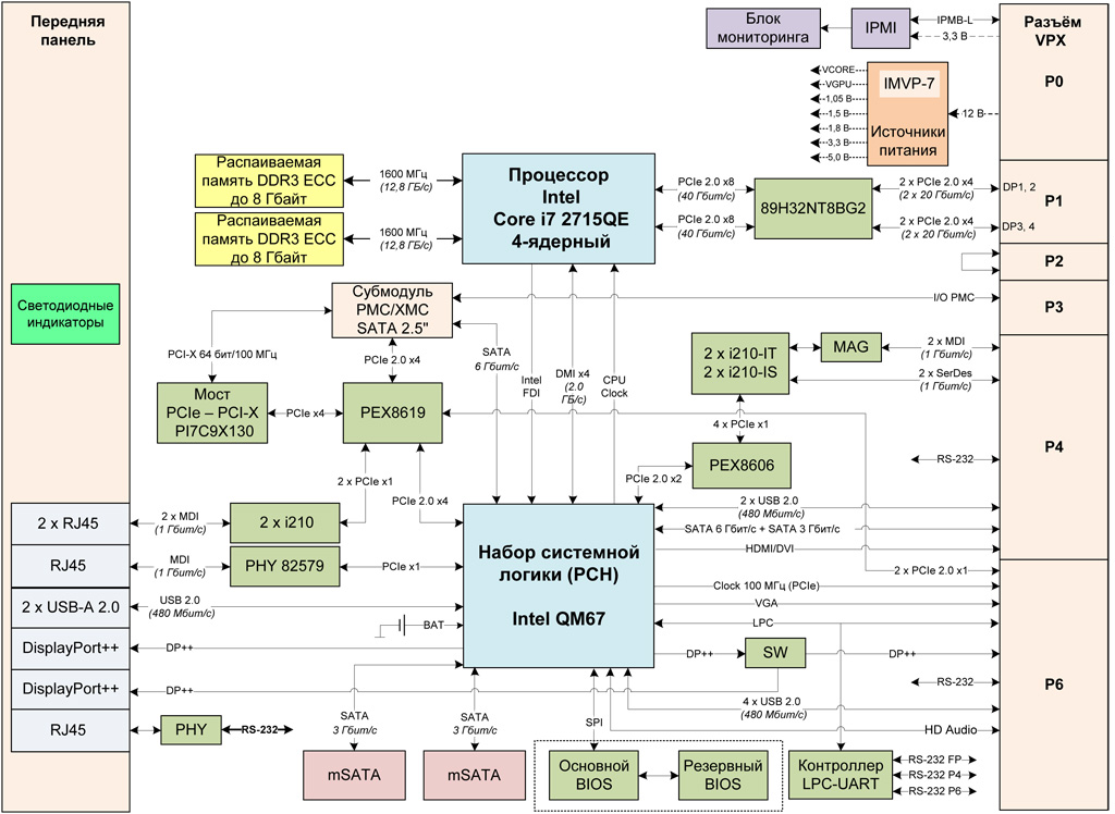
Модуль SVP-564

Интерфейсы

Передняя панель:
  • 3 × MDI Gigabit Ethernet
  • 2 × USB 2.0
  • 2 × DisplayPort++
  • RS-232 (RJ45)
Разъём VPX (P0):
  • IPMB-L
Разъём VPX (P1):
  • 4 × PCI Express 2.0 x4
Разъём VPX (P3):
  • PMC IO
Разъём VPX (P4):
  • 2 × MDI Gigabit Ethernet
  • 2 × SerDes Gigabit Ethernet
  • RS-232
  • 2 × USB 2.0
  • SATA 6 Гбит/с
  • SATA 3 Гбит/с
  • HDMI или DVI
Разъём VPX (P6):
  • 2 × PCI Express 2.0 x1
  • CLK (100 МГц)
  • VGA
  • LPC
  • DisplayPort++
  • RS-232
  • 4 × USB 2.0
  • HD Audio
Разъёмы на плате модуля:
  • XMC или PMC
  • 2 × mSATA 3 Гбит/с

Технические характеристики

Процессор

  • Система на кристалле Intel Core i7 2715QE, архитектура Sandy Bridge, 32 нм:
    • тактовая частота: 2,1 ГГц;
    • количество ядер: 4;
    • кэш:
      • 32/32 кбайт (инструкции/данные), на каждое ядро;
      • 256 кбайт MLC на каждое ядро;
      • 6 Мбайт LLC на каждое ядро.
    • возможность обработки до 8-и вычислительных потоков данных одновременно;
    • встроенный контроллер памяти DDR3;
    • встроенное графическое ядро Intel HD Graphics 3000;
    • интерфейс Intel DMI 2.0 x4 для взаимодействия с PCH QM57;
    • контроллер шины PCIe 2.0;
    • поддержка технологий и наборов инструкций:
      • Intel SSE, SSE2, SSE3, SSE4.1, SSE4.2;
      • Intel HT;
      • Intel AVX;
      • Intel VT-d, VT-x;
      • Intel EM64T;
      • Intel XD-Bit.

Память

  • Распаиваемая память DDR3-1600 c поддержкой ECC, общим объёмом до 16 Гбайт
  • До двух SSD объёмом до 256 Гбайт, работающих по интерфейсу SATA 3 Гбит/с, подключаемых через разъём mSATA
  • Дополнительный HDD или SSD 2,5" SATA 3 Гбит/с (Данные для каждой поставки уточняются отдельно)
  • Flash BIOS: 2 × 8 Мбайт с функцией резервирования

Графика

  • Графическое ядро Intel HD Graphics 3000:
    • базовая частота: 650 МГц;
    • 16 графических исполнительных блоков EU;
    • поддержка DirectX 10.1, OpenGL 3.0;
    • поддержка стандарта HDMI 1.3a;
    • технология Intel QuickSync (аппаратное ускорение декодирования видео).

Набор системной логики

  • Intel PCH QM67
  • 1 × PCIe 2.0 x4, 1 × PCIe 2.0 x1
  • 2 × SATA 6 Гбит/с, 3 × SATA 3 Гбит/с, поддержка RAID 0/1/5/10
  • 6 × USB 2.0
  • Преобразователи уровней графических интерфейсов DisplayPort

Разъёмы на передней панели

  • 2 × DisplayPort: графический интерфейс DisplayPort
  • 3 × RJ45: Gigabit Ethernet (MDI)
  • 2 × USB: USB 2.0
  • 1 × RJ45: RS-232

Интерфейсные контроллеры

  • Контроллер 6 × Ethernet Intel i210:
    • 2 × Gigabit Ethernet (MDI) на разъём VPX P4;
    • 2 × Gigabit Ethernet (MDI) на передней панели;
    • 4 × Gigabit Ethernet (SerDes) на разъём VPX P4.
  • Контроллер Ethernet Intel 82579: 1 × Gigabit Ethernet (MDI) на передней панели
  • Контроллер LPC-UART: 2 × RS-232 на разъём VPX P4, Р6 и 1 × RS-232 на передней панели
  • Мост PCIe-PCI Pericom PI7C9X130: преобразование PCIe 2.0 x4 в PCI-X 64 бита/100 МГц к субмодулям PMC
  • Коммутатор IDT 89H32NT8BG2: коммутация 2 × PCIe 2.0 x8 от процессора к разъёму VPX P1 (DP1–DP4)
  • Коммутатор PLX PEX8619: коммутация 1 × PCIe 2.0 x4 от чипсета к мосту PMC и разъёму VPX P4, разъёму XMC, контроллерам i210
  • Коммутатор PLX PEX8606: 1 × PCIe 2.0 x2 от чипсета к контроллерам i210

Субмодули

  • Поддержка установки субмодуля PMC/XMC:
    • PMC: шина PCI-X 64 бита/100 МГц, сигналы I/O выведены на разъёмы VPX P3;
    • XMC: шина PCIe 2.0 x4.

Соответствие стандартам

  • ANSI/VITA 46.0-2013 VPX Base Standard
  • ANSI/VITA 65-2010 (R2012) OpenVPX System Standard
  • Профиль модуля: SLT6-PAY-4F1Q2U2T-10.2.1
  • IPMI v. 1.5 с поддержкой служебных функций

Поддержка ОС

  • Microsoft Windows 7/8.1/10, Embedded Standard 7/8.1, Server 2008 R2 SP1/2012/2012 R2
  • QNX Neutrino RTOS 6.5.0/6.6.0
  • ЗОСРВ «Нейтрино» (КПДА.10964-01)
  • Astra Linux Special Edition 1.3/1.4/1.5
  • Защищённая ОС «Заря»
  • МСВС 3.0 ФЛИР.80001-16 изм. №3
  • Linux (c версией ядра 3.2.0 и выше) (Поддержка других ОС уточняется отдельно)

Разъёмы VPX

  • Разъём P1:
    • 4 × PCIe 2.0 x4.
  • Разъём P3:
    • сигналы I/O субмодуля PMC.
  • Разъём P4:
    • 2 × Gigabit Ethernet (SerDes);
    • 2 × Gigabit Ethernet (MDI);
    • 2 × USB 2.0
    • графический интерфейс HDMI/DVI;
    • 1 × SATA 6 Гбит/с;
    • 1 × SATA 3 Гбит/с;
    • 1 × RS-232.
  • Разъём P6:
    • 2 × PCIe 2.0 x1;
    • графический интерфейс DisplayPort++;
    • графический интерфейс VGA;
    • 4 × USB 2.0;
    • 1 × LPC;
    • 1 × Intel HD Audio;
    • 1 × RS-232.

Энергопотребление

  • Потребляемая мощность процессорного модуля не более 91 Вт
  • Распределение потребляемой мощности по линиям питания:
    • +12 В (VS1): до 7,5 A (90 Вт);
    • +3,3 В_AUX (VS3): до 0,1 A (0,33 Вт).

Условия эксплуатации

  • Охлаждение: воздушное
  • Диапазон рабочих температур: коммерческий (0...+50 °С) или индустриальный (−40...+85 °С)
  • Температура хранения: −45...+100 °С
  • Влажность: 10–95 % без конденсата
  • Возможность нанесения влагозащитного покрытия для жёстких условий

Размеры

  • Форм-фактор: VPX 6U в слот 1"
  • Размеры: 160 × 233 × 25,06 мм


Назад в раздел