Модуль SVP-524 (ревизия 3.0)

Интерфейсы

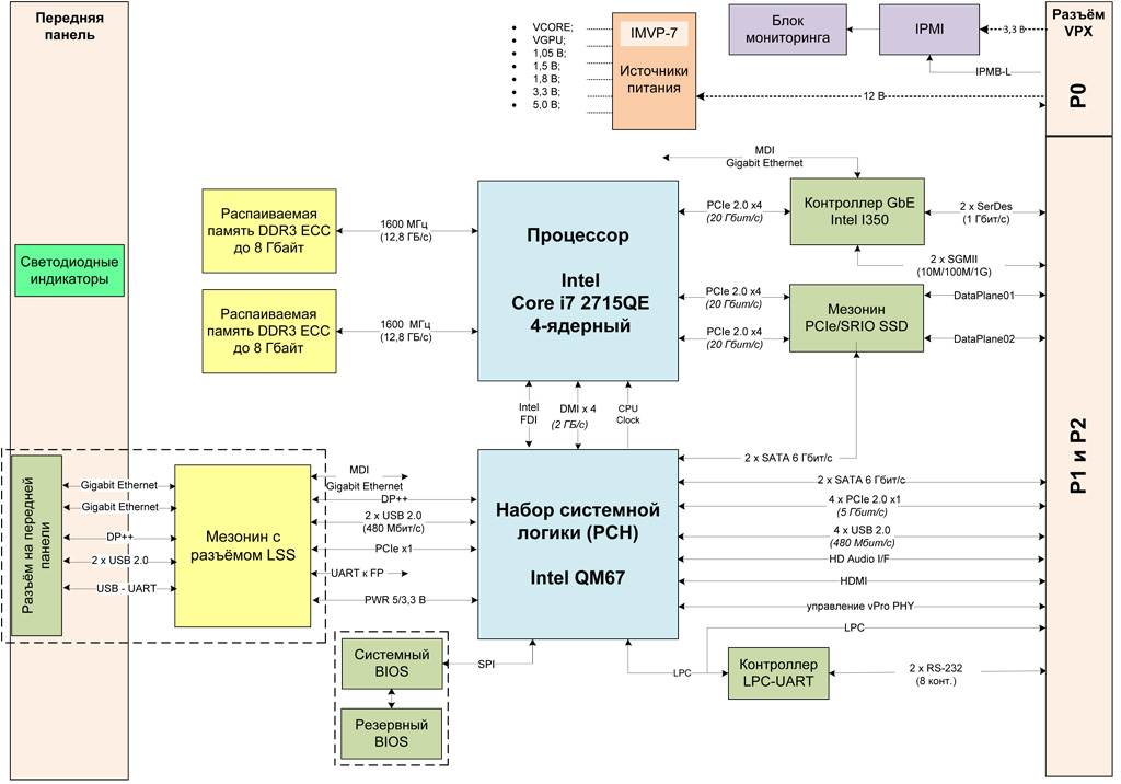
Передняя панель:
  • 2 × Gigabit Ethernet RJ45
  • DisplayPort++
  • 2 × USB 2.0
  • USB 2.0 (mini-USB)
Разъём VPX (P0):
  • IPMB-L
Разъёмы VPX (P1, P2):
  • 2 × Gigabit Ethernet SGMII
  • SerDes Gigabit Ethernet
  • 4 × PCI Express 2.0 x1
  • 2 × PCI Express 2.0 x4 или 2 × Serial RapidIO 2.0 x4
  • HDMI
  • HD Audio I/F
  • 4 × USB 2.0
  • 2 × SATA 6 Гбит/с
  • 2 × RS-232 (8 конт.)
  • LPC
  • vPro PHY
Разъёмы на плате модуля:
  • 2 × FMC HPC (Single-Width)
  • PCI Express 2.0 или Serial RapidIO или SSD

Технические характеристики

Процессор

  • Система на кристалле Intel Core i7 2715QE, архитектура Sandy Bridge, 32 нм:
    • тактовая частота: 2,1 ГГц;
    • количество ядер: 4;
    • кэш:
      • 32/32 кбайт (инструкции/данные), на каждое ядро;
      • 256 кбайт MLC на каждое ядро;
      • 6 Мбайт LLC на каждое ядро.
    • возможность обработки до 8 потоков данных одновременно;
    • встроенный контроллер памяти DDR3;
    • встроенное графическое ядро Intel HD Graphics 3000;
    • интерфейс Intel DMI 2.0 x4 для взаимодействия с PCH QM67;
    • контроллер шины PCIe 2.0;
    • поддержка технологий и наборов инструкций:
      • Intel SSE, SSE2, SSE3, SSE4.1, SSE4.2;
      • Intel HT;
      • Intel AVX;
      • Intel VT-d, VT-x;
      • Intel EM64T;
      • Intel XD-Bit.
  • Поддержка функций Intel vPro

Память

  • Распаиваемая память DDR3-1600 c поддержкой ECC, общим объёмом до 16 Гбайт
  • Встроенный SSD объёмом до 128 Гбайт, работающий по интерфейсу SATA 6 Гбит/с
  • Flash BIOS: 2 × 8 Мбайт с функцией резервирования

Графика

  • Графическое ядро Intel HD Graphics 3000:
    • частота: 650 МГц;
    • 12 графических исполнительных блоков (EU);
    • поддержка DirectX 10.1, OpenGL 3.0;
    • поддержка стандарта HDMI 1.4a, DisplayPort 1.1a;
    • технология Intel QuickSync (аппаратное ускорение декодирования видео).

Разъёмы на передней панели (опционально)

  • 1 × DisplayPort
  • 1 × Gigabit Ethernet
  • 1 × Gigabit Ethernet (vPro)
  • 2 × USB 2.0
  • 1 × USB-UART

Набор системной логики

  • Intel Platform Controller Hub PCH QM67:
    • 4 × PCIe 2.0 x1;
    • 2 × SATA 6 Гбит/с, поддержка RAID 0/1;
    • 4 × USB 2.0;
    • 3 графических интерфейса DisplayPort (DP++);
    • аудио интерфейс Intel HD Audio.
  • Поддержка функций Intel vPro

Поддержка ОС

  • Microsoft Windows 7/8.1/10, Embedded Standard 7/8.1, Server 2008 R2 SP1/2012/2012 R2
  • QNX Neutrino RTOS 6.5.0/6.6.0
  • ЗОСРВ «Нейтрино» (КПДА.10964-01)
  • Astra Linux Special Edition 1.3/1.4/1.5
  • Защищённая ОС «Заря»
  • МСВС 3.0 ФЛИР.80001-16 изм. №3
  • Linux (c версией ядра 3.2.0 и выше) (Поддержка других ОС уточняется отдельно)

Соответствие стандартам

  • ANSI/VITA 46.0-2013 VPX Base Standard
  • ANSI/VITA 46.4-2012 PCIe on the VPX Fabric Connector
  • ANSI/VITA 46.6-2013 Gigabit Ethernet Control Plane on VPX
  • ANSI/VITA 48.2-2010 Mechanical Specifications for Microcomputers Using REDI Conduction Cooling Applied to VITA VPX
  • ANSI/VITA 65-2010 (R2012) OpenVPX System Standard Профиль модуля: MOD3-PAY-2F2U-16.2.3-n
  • IPMI v. 1.5 с поддержкой служебных функций

Интерфейсные контроллеры

  • Контроллер Ethernet:
    • 1 × Gigabit Ethernet на переднюю панель/разъём VPX P2 (переключаемый);
    • 2 × Gigabit Ethernet на разъём VPX P2 (системный интерфейс);
    • 1 × Gigabit Ethernet на разъём VPX P2.
  • Контроллер LPC-UART:
    • 2 × RS-232 (8 конт.) на разъём VPX P2;
    • 1 × UART (4 конт.) на переднюю панель (разъём Mini-USB на передней панели).

Разъёмы VPX

  • Разъём P0
    • 1 × IPMB-L
  • Разъём P1, P2
    • 2 × PCIe 2.0 x4/SRIO 2.0 x4 (DataPlane01, 02);
    • 4 × PCIe 2.0 x1;
    • 2 × Gigabit Ethernet (SerDes);
    • 1 × Gigabit Ethernet (SGMII);
    • 1 × HDMI;
    • 1 × HD Audio I/F;
    • 4 × USB 2.0;
    • 2 × SATA 6 Гбит/с;
    • 1 × LPC;
    • 2 × RS-232 (8 конт.);
    • интерфейс управления vPro PHY.

Энергопотребление

  • Потребляемая мощность процессорного модуля не более 64 Вт
  • Распределение потребляемой мощности по линиям питания:
    • +12 В (VS1): до 5 A (60 Вт);
    • +3,3 В (+3,3V_AUX): до 1 A (3,3 Вт).

Условия эксплуатации

  • Охлаждение: воздушное или кондуктивное
  • Диапазон рабочих температур: коммерческий (0...+50 °С) или индустриальный (−40...+85 °С)
  • Температура хранения: −45...+85 °С
  • Влажность: 95 % без конденсата
  • Возможность нанесения влагозащитного покрытия для жёстких условий

Размеры

  • Форм-фактор: VPX 3U в слот 1"
  • Ширина передней панели: 5HP
  • Размеры: 160 × 100 × 25,06 мм


Назад в раздел