Основные характеристики
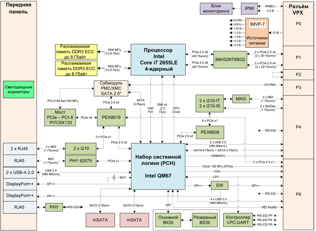
- Двухъядерный процессор Intel Core i7 2655LE с частотой до 2,2 ГГц
- Два канала памяти
DDR3-1333 с поддержкой ECC общим объёмом до 16 Гбайт - Два встроенных SSD объёмом до 256 Гбайт каждый
Форм-фактор модуля: VPX 6U, соответствующий стандартам: ANSI/VITA46.0-2013 (воздушное охлаждение) и ANSI/VITA 65-2010 (R2012)- Профиль слота модуля:
SLT6-PAY-4F1Q2U2T-10.2.1 , согласно ANSI/VITA 65-2010 (R2012) OpenVPX System Standard - Поддержка широкого спектра межмодульных интерфейсов:
PCIe 2.0,
PCI-X 64 бит/100 МГц , SATA3 Гбит/с ,SATA 6 Гбит/с , Gigabit Ethernet,RS-232 - Интерфейсы на передней панели: Gigabit Ethernet, HDMI, USB 2.0
- Выделенная подсистема IPMI для удаленного управления модулем и контроля за его состоянием
Описание
Особенности
Процессорный модуль
Контроллер оперативной памяти с поддержкой контроля четности (ECC) позволяет предотвратить возникновение ошибок при обработке больших объёмов данных.
Наличие резервной микросхемы BIOS позволяет предотвратить потерю работоспособности системы после некорректной настройки BIOS или повреждения одной из микросхем.
Все компоненты модуля рассчитаны на применение в сложных климатических условиях. Использование твердотельных накопителей (SSD) существенно повышает надежность системы при работе в условиях повышенных механических нагрузок.
Блок мониторинга температуры и напряжений питания позволяет контролировать состояние модуля, что снижает вероятность сбоя системы или выхода из строя оборудования.
Возможности расширения
Расширение функциональных возможностей модуля возможно за счет интерфейсов выведенных на объединительную плату. Для этой цели предусмотрены дополнительные расширительные модули — «Module Rear I/O», устанавливаемые в слоты крейта VPX.
Модуль поддерживает установку двух субмодулей PMC/XMC. Сигналы I/O субмодулей
выведены на разъём VPX P3. На место субмодулей возможна установка HDD или SSD
2,5" c интерфейсом SATA
Совместимость с операционными системами (ОС)
Контроллеры интерфейсов и интегрированные устройства процессора не требуют написания
специального программного обеспечения, все поставляемые драйверы совместимы с большинством
ОС. Стандартная поставка модуля обеспечивает драйверную поддержку в следующих
ОС: Microsoft Windows 7/8.1/10, Embedded Standard 7/8.1,
Server 2008 R2 SP1/2012/2012 R2, QNX Neutrino RTOS 6.5.0/6.6.0,
ЗОСРВ «Нейтрино» (КПДА.10964-01),
Astra Linux Special Edition 1.3/1.4/1.5, Защищённая ОС «Заря», МСВС 3.0
Области применения
Модуль
Модуль

